5、资源加载解析和对象注册
约 3369 字大约 11 分钟
2026-01-17
第五章、资源加载器解析文件并注册对象
1、目标
容器管理bean对象的生命周期,就应该给用户提供黑盒的使用方法,用户不必关心bean对象注入容器的过程,而只关心bean对象是否在容器中,是否能使用即可,尽量少的让用户干预bean对象的创建。
第四章中,虽然我们解决了bean对象定义的注入,bean对象的实例化以及属性赋值,但是观察整个过程,其实还是需要程序干预去注册bean对象和设置属性值,而这一部分又是比较固定的流程,因此可以将这一部分封装成黑盒子,只对用户提供服务,让用户无法感知到这一部分代码的存在。
目前实现bean生命周期中的功能由有:注册bean对象,实例化bean对象,给bean对象设置属性
在spring中,通常用户对bean的定义是写在xml配置文件中,用户只需要简单的配置,spring就可以将所有相互依赖的bean注入容器中,因此我们的spring也应该提供这样的功能,读取xml配置然后将用户配置的bean注入到容器中,并且整个过程不需要让用户感知到spring帮助我们做了什么事情。
2、设计
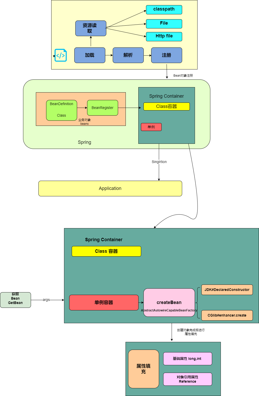
这一部分功能相对来说比较明确,spring读取用户配置的xml文件,然后解析xml文件,将xml文件中的bean定义以及对象读取到容器中。这样的功能就比较独立,我们可以将他作为一个模块进行设计,然后将整个模块集成到现有的spring容器中。

- 资源加载器属于相对独立的部分,它位于 Spring 框架核心包下的IO实现内容,主要用于处理Class、本地和云环境中的文件信息。
- 当资源可以加载后,接下来就是解析和注册 Bean 到 Spring 中的操作,这部分实现需要和 DefaultListableBeanFactory 核心类结合起来,因为你所有的解析后的注册动作,都会把 Bean 定义信息放入到这个类中。
- 那么在实现的时候就设计好接口的实现层级关系,包括我们需要定义出 Bean 定义的读取接口 BeanDefinitionReader 以及做好对应的实现类,在实现类中完成对 Bean 对象的解析和注册。
3、实现
3.1、核心类图

要想将bean对象的定义放在xml文件中然后让spring自动去读取xml文件然后实现bean的注册和初始化,需要实现两大模块功能,资源文件加载器,xml资源处理器。
资源加载实现的主要接口是Resources和ResourceLoader两个接口,资源主要通过实现Resources的getInputStream实现资源文件的读取操作,其中包括了classpath下的文件,系统文件以及远程配置文件三种。
接口:BeanDefinitionReader、抽象类:AbstractBeanDefinitionReader、实现类:XmlBeanDefinitionReader,这三部分内容主要是合理清晰的处理了资源读取后的注册 Bean 容器操作。
接口负责定义,抽象类处理非接口功能外的注册Bean组件填充,最终实现类即可只关心具体的业务实现
接口扩展
- BeanFactory,已经存在的 Bean 工厂接口用于获取 Bean 对象,这次新增加了按照类型获取 Bean 的方法:
<T> T getBean(String name, Class<T> requiredType) - ListableBeanFactory,是一个扩展 Bean 工厂接口的接口,新增加了getBeansOfType、getBeanDefinitionNames()方法,在 Spring 源码中还有其他扩展方法。
- HierarchicalBeanFactory,在 Spring 源码中它提供了可以获取父类 BeanFactory 方法,属于是一种扩展工厂的层次子接口。Sub-interface implemented by bean factories that can be part of a hierarchy.
- AutowireCapableBeanFactory,是一个自动化处理Bean工厂配置的接口,目前案例工程中还没有做相应的实现,后续逐步完善。
- ConfigurableBeanFactory,可获取 BeanPostProcessor、BeanClassLoader等的一个配置化接口。
- ConfigurableListableBeanFactory,提供分析和修改Bean以及预先实例化的操作接口,不过目前只有一个 getBeanDefinition 方法。
3.2、资源加载接口
/**
* @Description 获取xml资源的总接口,有多个不同的资源加载,都实现此类即可
* @Author bugcode.online
* @Date 2024/5/16 19:39
*/
public interface Resource {
/**
* 读取xml文件获取输入流
* @return
* @throws IOException
*/
InputStream getInputStream() throws IOException;
}Resource接口,只负责外部xml资源加载工作,定义获取bean定义资源的总接口,getInputStream方法获取文件输入流,实现不同方法加载资源文件,classpath,FileSystem,URL;
classpath加载资源文件
/**
* @Description
* @Author bugcode.online
* @Date 2024/5/16 19:40
*/
public class ClassPathResource implements Resource {
private final String path;
private ClassLoader classLoader;
public ClassPathResource(String path) {
this(path, (ClassLoader) null);
}
public ClassPathResource(String path, ClassLoader classLoader) {
Assert.notNull(path, "Path must not be null");
this.path = path;
// 获取类加载器
this.classLoader = (classLoader != null ? classLoader : ClassUtils.getDefaultClassLoader());
}
/**
* 实现接口定义的资源加载方法
* @author yourname
* @date 20:19 2024/11/23
* @return java.io.InputStream
**/
@Override
public InputStream getInputStream() throws IOException {
InputStream is = classLoader.getResourceAsStream(path);
if (is == null) {
throw new FileNotFoundException(
this.path + " cannot be opened because it does not exist");
}
return is;
}
}获取类路径下的资源文件,这一部分是通过类加载器实现读取classpath路径下的资源文件。
文件系统资源文件
public class FileSystemResource implements Resource{
private final File file;
private final String path;
public FileSystemResource(File file) {
this.file = file;
this.path = file.getPath();
}
public FileSystemResource(String path) {
this.file = new File(path);
this.path = path;
}
@Override
public InputStream getInputStream() throws IOException {
return new FileInputStream(path);
}
public String getPath() {
return path;
}
}通过指定资源文件的路径读取bean信息。
远程资源文件
public class UrlResource implements Resource {
private final URL url;
public UrlResource(URL url) {
Assert.notNull(url,"URL must not be null");
this.url = url;
}
@Override
public InputStream getInputStream() throws IOException {
URLConnection urlConnection = this.url.openConnection();
try {
return urlConnection.getInputStream();
}catch (IOException ex){
if(urlConnection instanceof HttpURLConnection){
((HttpURLConnection)urlConnection).disconnect();
}
throw ex;
}
}
}通过http方式读取远程的资源文件。
3.3、包装资源加载器类
按照加载资源的方式不同,资源加载器客户已把这些方式集中统一的类服务下面进行处理,外部用户只需要传递具体的资源地址即可。
public interface ResourceLoader {
/**
* Pseudo URL prefix for loading from the class path: "classpath:"
*/
String CLASSPATH_URL_PREFIX = "classpath:";
Resource getResource(String location);
}默认的资源加载实现
public class DefaultResourceLoader implements ResourceLoader {
@Override
public Resource getResource(String location) {
Assert.notNull(location, "Location must not be null");
if(location.startsWith(CLASSPATH_URL_PREFIX)){
return new ClassPathResource(location.substring(CLASSPATH_URL_PREFIX.length()));
}else {
try {
URL url = new URL(location);
return new UrlResource(url);
}catch (MalformedURLException e){
return new FileSystemResource(location);
}
}
}
}获取资源的实现中,对三种类型资源的获取进行包装判断,调用不同的具体方法获取资源。
3.4、Bean定义读取接口
/**
* @Description 定义读取Bean定义的接口 基于xml文件流解析读取
* @Author bugcode.online
* @Date 2024/5/16 19:59
*/
public interface BeanDefinitionReader {
BeanDefinitionRegistry getRegistry();
/**
* 获取资源加载器
* @author yourname
* @date 20:22 2024/11/23
* @return bugcode.online.springframework.core.io.ResourceLoader
**/
ResourceLoader getResourceLoader();
/**
* 架子啊Bean的定义
* @author yourname
* @date 20:21 2024/11/23
* @param resource
**/
void loadBeanDefinitions(Resource resource) throws BeansException;
void loadBeanDefinitions(Resource... resources) throws BeansException;
void loadBeanDefinitions(String location) throws BeansException;
}这是一个 Simple interface for bean definition readers. 其实里面无非定义了几个方法,包括:getRegistry()、getResourceLoader(),以及三个加载Bean定义的方法。
这里需要注意 getRegistry()、getResourceLoader(),都是用于提供给后面三个方法的工具,加载和注册,这两个方法的实现会包装到抽象类中,以免污染具体的接口实现方法
BeanDefinitionReader:顶级资源加载,类注册接口
AbstractBeanDefinitionReader:抽象类实现顶级接口,定义业务逻辑的调用过程
XmlBeanDefinitionReader:提供给用户的最底层接口,可以根据配置文件进行注册。
3.5、Bean定义读取抽象类实现
public abstract class AbstractBeanDefinitionReader implements BeanDefinitionReader{
private final BeanDefinitionRegistry registry;
private ResourceLoader resourceLoader;
protected AbstractBeanDefinitionReader(BeanDefinitionRegistry registry){
this(registry,new DefaultResourceLoader());
}
public AbstractBeanDefinitionReader(BeanDefinitionRegistry registry, ResourceLoader resourceLoader) {
this.registry = registry;
this.resourceLoader = resourceLoader;
}
@Override
public BeanDefinitionRegistry getRegistry() {
return registry;
}
@Override
public ResourceLoader getResourceLoader() {
return resourceLoader;
}
}抽象类把 BeanDefinitionReader 接口的前两个方法全部实现完了,并提供了构造函数,让外部的调用使用方,把Bean定义注入类,传递进来;
这样在接口 BeanDefinitionReader 的具体实现类中,就可以把解析后的 XML 文件中的 Bean 信息,注册到 Spring 容器去了。以前我们是通过单元测试使用,调用 BeanDefinitionRegistry 完成Bean的注册,现在可以放到 XMl 中操作了
3.6、解析XML资源文件注册Bean
public class XmlBeanDefinitionReader extends AbstractBeanDefinitionReader {
public XmlBeanDefinitionReader(BeanDefinitionRegistry registry){
super(registry);
}
public XmlBeanDefinitionReader(BeanDefinitionRegistry registry, ResourceLoader resourceLoader) {
super(registry, resourceLoader);
}
@Override
public void loadBeanDefinitions(Resource resource) throws BeansException {
try (InputStream inputStream = resource.getInputStream()){
doLoadBeanDefinitions(inputStream);
} catch (IOException | ClassNotFoundException e) {
throw new BeansException("IOException parsing XML document from " + resource, e);
}
}
@Override
public void loadBeanDefinitions(Resource... resources) throws BeansException {
for (Resource resource : resources) {
loadBeanDefinitions(resource);
}
}
@Override
public void loadBeanDefinitions(String location) throws BeansException {
ResourceLoader resourceLoader = getResourceLoader();
Resource resource = resourceLoader.getResource(location);
loadBeanDefinitions(resource);
}
/**
*公共的加载xml文件的方法
* @param inputStream
* @throws ClassNotFoundException
*/
protected void doLoadBeanDefinitions(InputStream inputStream) throws ClassNotFoundException {
Document doc = XmlUtil.readXML(inputStream);
Element root = doc.getDocumentElement();
NodeList childNodes = root.getChildNodes();
for (int i = 0; i < childNodes.getLength(); i++) {
// 判断元素
if (!(childNodes.item(i) instanceof Element)) continue;
// 判断对象
if (!"bean".equals(childNodes.item(i).getNodeName())) continue;
// 解析标签
Element bean = (Element) childNodes.item(i);
String id = bean.getAttribute("id");
String name = bean.getAttribute("name");
String className = bean.getAttribute("class");
// 获取 Class,方便获取类中的名称
Class<?> clazz = Class.forName(className);
// 优先级 id > name
String beanName = StrUtil.isNotEmpty(id) ? id : name;
if (StrUtil.isEmpty(beanName)) {
beanName = StrUtil.lowerFirst(clazz.getSimpleName());
}
// 定义Bean
BeanDefinition beanDefinition = new BeanDefinition(clazz);
// 读取属性并填充
for (int j = 0; j < bean.getChildNodes().getLength(); j++) {
if (!(bean.getChildNodes().item(j) instanceof Element)) continue;
if (!"property".equals(bean.getChildNodes().item(j).getNodeName())) continue;
// 解析标签:property
Element property = (Element) bean.getChildNodes().item(j);
String attrName = property.getAttribute("name");
String attrValue = property.getAttribute("value");
String attrRef = property.getAttribute("ref");
// 获取属性值:引入对象、值对象
Object value = StrUtil.isNotEmpty(attrRef) ? new BeanReference(attrRef) : attrValue;
// 创建属性信息
PropertyValue propertyValue = new PropertyValue(attrName, value);
beanDefinition.getPropertyValues().addPropertyValue(propertyValue);
}
if (getRegistry().containsBeanDefinition(beanName)) {
throw new BeansException("Duplicate beanName[" + beanName + "] is not allowed");
}
// 注册 BeanDefinition
getRegistry().registerBeanDefinition(beanName, beanDefinition);
}
}
}XmlBeanDefinitionReader是具体的配置文件读取类,其中最主要的方法是doLoadBeanDefinitions,获取xml文件然后解析xml文件,然后将解析的bean结构信息注册到Bean容器中。
XmlBeanDefinitionReader 类最核心的内容就是对 XML 文件的解析,把我们本来在代码中的操作放到了通过解析 XML 自动注册的方式。
- loadBeanDefinitions 方法,处理资源加载,这里新增加了一个内部方法:doLoadBeanDefinitions,它主要负责解析 xml
- 在 doLoadBeanDefinitions 方法中,主要是对xml的读取 XmlUtil.readXML(inputStream) 和元素 Element 解析。在解析的过程中通过循环操作,以此获取 Bean 配置以及配置中的 id、name、class、value、ref 信息。
- 最终把读取出来的配置信息,创建成 BeanDefinition 以及 PropertyValue,最终把完整的 Bean 定义内容注册到 Bean 容器:getRegistry().registerBeanDefinition(beanName, beanDefinition)
4、测试
4.1、测试用例
DAO定义
public class PeopleDao {
private static Map<String,String> map = new HashMap<>();
static {
map.put("10001", "工程师");
map.put("10002", "秘书");
map.put("10003", "实习生");
}
public String queryUserName(String uId) {
return map.get(uId);
}
}Service定义
public class PeopleService {
private String id;
private PeopleDao peopleDao;
public void queryUserInfo() {
System.out.println("查询用户信息:" + peopleDao.queryUserName(id));
}
}xml文件定义
<?xml version="1.0" encoding="UTF-8"?>
<beans>
//注入Dao对象
<bean id="peopleDao" class="bugcode.online.springframework.bean.PeopleDao"/>
//依赖注入基础属性和引用属性
<bean id="peopleService" class="bugcode.online.springframework.bean.PeopleService">
<property name="id" value="10001"/>
<property name="peopleDao" ref="peopleDao"/>
</bean>
</beans>在配置文件总首先配置DAO对象,然后配置Service对象,依赖DAO对象,这样就实现了对象的依赖注入。
4.2、测试结果
public class TestBeanDefine {
private DefaultResourceLoader resourceLoader;
@Before
public void init(){
resourceLoader = new DefaultResourceLoader();
}
@Test
public void test_classpath() throws IOException {
Resource resource = resourceLoader.getResource("classpath:important.properties");
InputStream inputStream = resource.getInputStream();
String content = IoUtil.readUtf8(inputStream);
System.out.println(content);
}
@Test
public void test_file() throws IOException {
Resource resource = resourceLoader.getResource("src/test/resources/important.properties");
InputStream inputStream = resource.getInputStream();
String content = IoUtil.readUtf8(inputStream);
System.out.println(content);
}
@Test
public void test_url() throws IOException {
Resource resource = resourceLoader.getResource("https://github.com/fuzhengwei/small-spring/important.properties");
InputStream inputStream = resource.getInputStream();
String content = IoUtil.readUtf8(inputStream);
System.out.println(content);
}
@Test
public void test_xml() {
// 1.初始化 BeanFactory
DefaultListableBeanFactory beanFactory = new DefaultListableBeanFactory();
// 2. 读取配置文件&注册Bean 这一步自动读取xml文件,将文件中定义的bean对象加载到容器中
XmlBeanDefinitionReader reader = new XmlBeanDefinitionReader(beanFactory);
reader.loadBeanDefinitions("classpath:spring.xml");
// 3. 获取Bean对象调用方法
PeopleService peopleService = (PeopleService)beanFactory.getBean("peopleService", PeopleService.class);
peopleService.queryUserInfo();
}
}测试结果:
查询用户信息:工程师
Process finished with exit code 05、总结
第五章注意设计点,读取不同xml配置文件接口和实现类的设计,采用策略模式设计,因为可以从不同的位置读取资源文件,有多种途径,因此可以借助策略模式实现;
BeanDefinitionReader加载资源并且注册对象的设计,如何将自动去取xml配置串流到对象注册的过程中。
贡献者
版权所有
版权归属:codingLab
许可证:bugcode